Współzałożyciel Ethereum, Vitalik Buterin, zaktualizował roadmap projektu, aby uwzględnić nową fazę o nazwie “The Scourge”.
Aktualizacja udostępniona na Twitterze poprawiła poprzedni 5-fazowy roadmap Ethereum, która wyjaśnia, w jaki sposób sieć osiągnie skalowalność.
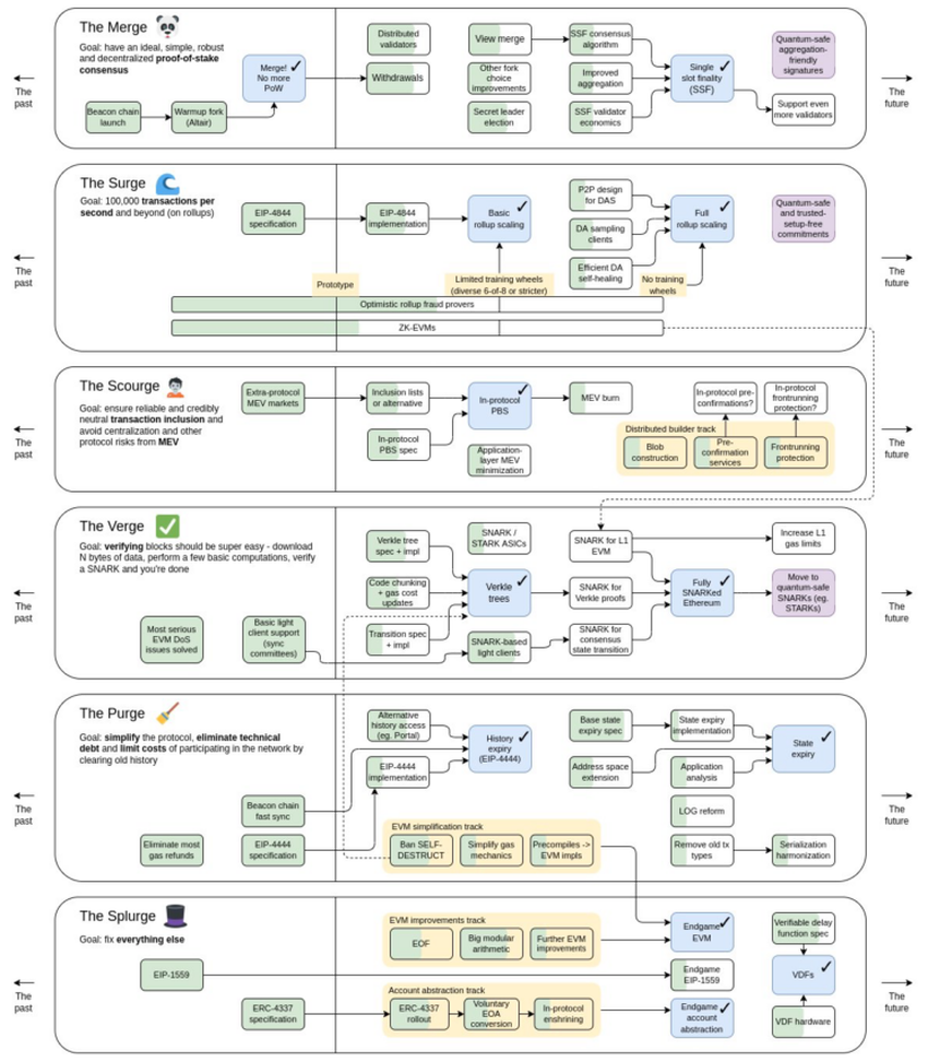
Buterin wyjaśnił, że nowy roadmap przynosi bardziej konkretne kamienie milowe do każdej kategorii i “Bardziej wyraźną rolę dla odporności kwantowej jako niezbędnego składnika protokołu endgame.”
Sześciofazowa aktualizacja Ethereum
Aktualizacja ma sześć faz, Merge, the Surge, the Scourge, the Verge, The Purge i the Splurge. Ethereum zainicjowało Merge we wrześniu wraz z przejściem na mechanizm konsensusu Proof-of-Stake. Jednak drugi etap Merge będzie dotyczył finalności pojedynczego slotu.
Kolejna faza to Surge, gdzie oczekuje się rozpoczęcia rozwiązań związanych ze skalowalnością. Dzięki Surge, celem jest poprawa wydajności sieci na Ethereum. Obecnie proces sieciowy wynosi od 10 do 20 TPS, ale Surge, po zakończeniu, może zwiększyć to do 100 000.
The Scourge, dodatek do roadmapu, przychodzi następny, a Buterin wyjaśnił, że:
Zapewni niezawodne i uczciwe, wiarygodnie neutralne włączenie transakcji i rozwiąże problemy MEV.
Problemy MEV na Ethereum obejmują wykorzystanie botów do wykorzystania transakcji sieciowych, co prowadzi do zatorów i wysokich opłat.
Kolejna aktualizacja dotyczy czwartej fazy, The Verge. Będzie ona teraz skupiać się na weryfikacji, a nie tylko na “drzewach Verkle”. Buterin wyjaśnił, że endgame fazy to w pełni “SNARKed” Ethereum.
SNARK oznacza “Succinct Non-Interactive Argument of Knowledge”. Po ukończeniu, poprawiłoby to anonimowość w sieci, jednocześnie umożliwiając przechodzenie transakcji i ich śledzenie.
Reakcja społeczności na roadmap Ethereum
Pojawiły się mieszane reakcje na aktualizację. Niektórzy maksymaliści BTC wykorzystali nową aktualizację jako okazję do powiedzenia, że Bitcoin był lepszy, a ETH jest przesadnie zaprojektowany, ale społeczność Ethereum zareagowała pozytywnie na rozwój.
Eric Wall zauważył, że roadmap nie używa terminologii “sharding”, mówiąc, że rollupy są lepsze.
Ethereum rośnie o 5%
Tymczasem jakakolwiek krytyka roadmapu Ethereum przez maksymalistów Bitcoina nie będzie przeszkadzać społeczności Ethereum, biorąc pod uwagę obecne wyniki obu aktywów.
ETH przebiło wyniki cenowe BTC w ciągu ostatnich 24 godzin oraz w metryce 30-dniowej. Według danych CoinMarketCap, Ethereum wzrosło o 4,8% w ciągu ostatnich 24 godzin i o 22,3% w ciągu ostatnich 30 dni. W chwili obecnej jest na poziomie 1 652 USD w czasie publikacji.
Z drugiej strony, Bitcoin wzrasta tylko o 3,9% w ciągu 24 godzin i 6,1% w ciągu 30 dni.





